Lab Configuring Vlans And Trunking Answers 34+ Pages Explanation in Doc [1.8mb] - Latest Update
See 35+ pages lab configuring vlans and trunking answers analysis in Google Sheet format. Red font color or gray highlights indicate text that appears in the Answers copy only. Red font color or gray highlights indicate text that appears in the Answers copy only. Trunks allow the traffic from multiple VLANS to travel over a single link while keeping the VLAN identification and segmentation intact. Read also configuring and lab configuring vlans and trunking answers 9346 Lab Configure VLANs and Trunking Answers Lab Configure VLANs and Trunking Answers Version Answers Note.
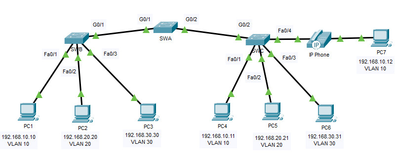
Lab - Configuring VLANs and Trunking Topology Addressing Table Device Interface IP Address Subnet Mask Default Gateway S1 VLAN 1 192168111 2552552550 NA S2 VLAN 1 192168112 2552552550 NA PC-A NIC 192168103 2552552550 192168101. Verify that VLAN assignments are correct.
6 2 2 5 Lab Configuring Vlans And Trunking CCNA Routing and Switching - Routing and Switching Essentials 60 - 6225 Lab - Configuring VLANs and TrunkingCCNA Routing and Switching - Routing and Swit.
| Topic: Lab - Configuring VLANs and Trunking VLAN trunks are used to span VLANs across multiple devices. 6 2 2 5 Lab Configuring Vlans And Trunking Lab Configuring Vlans And Trunking Answers |
| Content: Answer |
| File Format: DOC |
| File size: 5mb |
| Number of Pages: 26+ pages |
| Publication Date: April 2018 |
| Open 6 2 2 5 Lab Configuring Vlans And Trunking |
In this lab you will create VLANs on both switches in the topology assign VLANs to switch access ports verify that VLANs are working as expected and then.

And Trunking 6217 Packet Tracer - Configuring VLANs. CCNA 2 v7 346 Lab - Configure VLANs and Trunking Instruction Answers pdf packet tracer file download completed 100 scored 2020. 12Lab - Configuring VLANs and Trunking Topology Addressing Table Device Interface IP Address Subnet Mask Default Gateway S1 VLAN 1 192168111 2552552550 NA S2. Topology Addressing Table Device Interface IP Address Subnet Mask Default Gateway S1 VLAN 1 192168111 2552552550 NA S2 VLAN 1 192168112 2552552550. Packet tracer skills integration challenge solution ebook that will present you worth. Routing and Switching Essentials - 6225 - Configuring VLANs and Trunking.

3 4 6 Lab Configure Vlans And Trunking Answers CCNA Routing and Switching.
| Topic: 25Lab - Configuring VLANs and Trunking S1config-if-range switchport mode access S1config-if-range switchport access vlan 10 S1config-if-range end b. 3 4 6 Lab Configure Vlans And Trunking Answers Lab Configuring Vlans And Trunking Answers |
| Content: Learning Guide |
| File Format: DOC |
| File size: 1.6mb |
| Number of Pages: 29+ pages |
| Publication Date: January 2021 |
| Open 3 4 6 Lab Configure Vlans And Trunking Answers |
Ccna Rse Lab 6 2 2 5 Configuring Vlans And Trunking Config Router Issue the show vlan brief command to verify VLAN assignments.
| Topic: Red font color or gray highlights indicate text that appears in the Answers copy only. Ccna Rse Lab 6 2 2 5 Configuring Vlans And Trunking Config Router Lab Configuring Vlans And Trunking Answers |
| Content: Synopsis |
| File Format: PDF |
| File size: 1.6mb |
| Number of Pages: 20+ pages |
| Publication Date: December 2020 |
| Open Ccna Rse Lab 6 2 2 5 Configuring Vlans And Trunking Config Router |
Routing And Switching Essentials 6 0 Instructor Materials Chapter 6 Vlans Create VLANs and Assign Switch Ports.
| Topic: Reassign F011 and F021 to VLAN 20. Routing And Switching Essentials 6 0 Instructor Materials Chapter 6 Vlans Lab Configuring Vlans And Trunking Answers |
| Content: Summary |
| File Format: DOC |
| File size: 1.5mb |
| Number of Pages: 20+ pages |
| Publication Date: January 2020 |
| Open Routing And Switching Essentials 6 0 Instructor Materials Chapter 6 Vlans |

6 2 2 5 3 2 2 5 Lab Configuring Vlans And Trunking Routing and Switching Essentials - 6225 - Configuring VLANs and Trunking.
| Topic: Packet tracer skills integration challenge solution ebook that will present you worth. 6 2 2 5 3 2 2 5 Lab Configuring Vlans And Trunking Lab Configuring Vlans And Trunking Answers |
| Content: Analysis |
| File Format: Google Sheet |
| File size: 1.7mb |
| Number of Pages: 35+ pages |
| Publication Date: March 2020 |
| Open 6 2 2 5 3 2 2 5 Lab Configuring Vlans And Trunking |

3 2 2 5m Lab Configuring Vlans And Trunking Answers Work Switch Puter Work And Trunking 6217 Packet Tracer - Configuring VLANs.
| Topic: 3 2 2 5m Lab Configuring Vlans And Trunking Answers Work Switch Puter Work Lab Configuring Vlans And Trunking Answers |
| Content: Answer Sheet |
| File Format: Google Sheet |
| File size: 6mb |
| Number of Pages: 4+ pages |
| Publication Date: February 2020 |
| Open 3 2 2 5m Lab Configuring Vlans And Trunking Answers Work Switch Puter Work |

Lab Configuring Vlans And Trunking Instructor Version
| Topic: Lab Configuring Vlans And Trunking Instructor Version Lab Configuring Vlans And Trunking Answers |
| Content: Solution |
| File Format: Google Sheet |
| File size: 1.5mb |
| Number of Pages: 10+ pages |
| Publication Date: January 2020 |
| Open Lab Configuring Vlans And Trunking Instructor Version |

Ccna Rse 6 3 3 7 Lab Configuring 802 1q Trunk Based Inter Vlan Routing Answers Config Router
| Topic: Ccna Rse 6 3 3 7 Lab Configuring 802 1q Trunk Based Inter Vlan Routing Answers Config Router Lab Configuring Vlans And Trunking Answers |
| Content: Answer Sheet |
| File Format: PDF |
| File size: 1.8mb |
| Number of Pages: 22+ pages |
| Publication Date: July 2020 |
| Open Ccna Rse 6 3 3 7 Lab Configuring 802 1q Trunk Based Inter Vlan Routing Answers Config Router |

3 2 2 5m Lab Configuring Vlans And Trunking Answers Work Switch Puter Work
| Topic: 3 2 2 5m Lab Configuring Vlans And Trunking Answers Work Switch Puter Work Lab Configuring Vlans And Trunking Answers |
| Content: Answer |
| File Format: Google Sheet |
| File size: 3.4mb |
| Number of Pages: 6+ pages |
| Publication Date: February 2021 |
| Open 3 2 2 5m Lab Configuring Vlans And Trunking Answers Work Switch Puter Work |
![]()
Ccna Rse 6 3 2 4 Lab Configuring Per Interface Inter Vlan Routing Config Router
| Topic: Ccna Rse 6 3 2 4 Lab Configuring Per Interface Inter Vlan Routing Config Router Lab Configuring Vlans And Trunking Answers |
| Content: Summary |
| File Format: PDF |
| File size: 810kb |
| Number of Pages: 25+ pages |
| Publication Date: February 2021 |
| Open Ccna Rse 6 3 2 4 Lab Configuring Per Interface Inter Vlan Routing Config Router |

6 2 2 5 Lab Configuring Vlans And Trunking Solution Studocu
| Topic: 6 2 2 5 Lab Configuring Vlans And Trunking Solution Studocu Lab Configuring Vlans And Trunking Answers |
| Content: Synopsis |
| File Format: Google Sheet |
| File size: 2.6mb |
| Number of Pages: 28+ pages |
| Publication Date: July 2018 |
| Open 6 2 2 5 Lab Configuring Vlans And Trunking Solution Studocu |
![]()
6 2 2 5 Lab Configuring Vlans And Trunking Solution Studocu
| Topic: 6 2 2 5 Lab Configuring Vlans And Trunking Solution Studocu Lab Configuring Vlans And Trunking Answers |
| Content: Answer |
| File Format: DOC |
| File size: 1.8mb |
| Number of Pages: 9+ pages |
| Publication Date: June 2021 |
| Open 6 2 2 5 Lab Configuring Vlans And Trunking Solution Studocu |
Its definitely simple to get ready for lab configuring vlans and trunking answers Lab configuring vlans and trunking instructor version ccna rse 6 3 3 7 lab configuring 802 1q trunk based inter vlan routing answers config router 3 6 1 packet tracer implement vlans and trunking instructions answer 3 4 5 packet tracer configure trunks instructions answer 6 2 2 5 lab configuring vlans and trunking 3 2 2 5m lab configuring vlans and trunking answers work switch puter work routing and switching essentials 6 0 instructor materials chapter 6 vlans ccna rse 6 3 2 4 lab configuring per interface inter vlan routing config router
Post a Comment
Post a Comment